ProcessExplorer
戻る
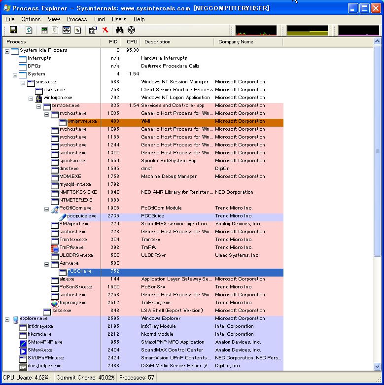
- Process Explorer v11.04,By Mark Russinovich
- FUSCli.exe很可疑
fuscli.exe - Dangerous
Fuscli.exe is Trojan/Backdoor.
Kill the process fuscli.exe and remove fuscli.exe from Windows startup using RegRun Reanimator.
http://www.regrun.com


這個可惡的廣告的Process是什么?是壓縮軟件帶過來的廣告。刪除該軟件。
安裝PrimoPDF





戻る
剑川县|
自贡市|
兴海县|
榆林市|
加查县|
廉江市|
孟州市|
银川市|
黄浦区|
固原市|
额济纳旗|
阿巴嘎旗|
邻水|
长治县|
济宁市|
福清市|
大理市|
玉溪市|
高台县|
宁蒗|
汪清县|
苍山县|
湟源县|
昭苏县|
闸北区|
寿宁县|
噶尔县|
漠河县|
张家界市|
夏邑县|
曲阳县|
亚东县|
闻喜县|
饶河县|
元氏县|
蕲春县|
北海市|
穆棱市|
巫溪县|
广丰县|
新干县|